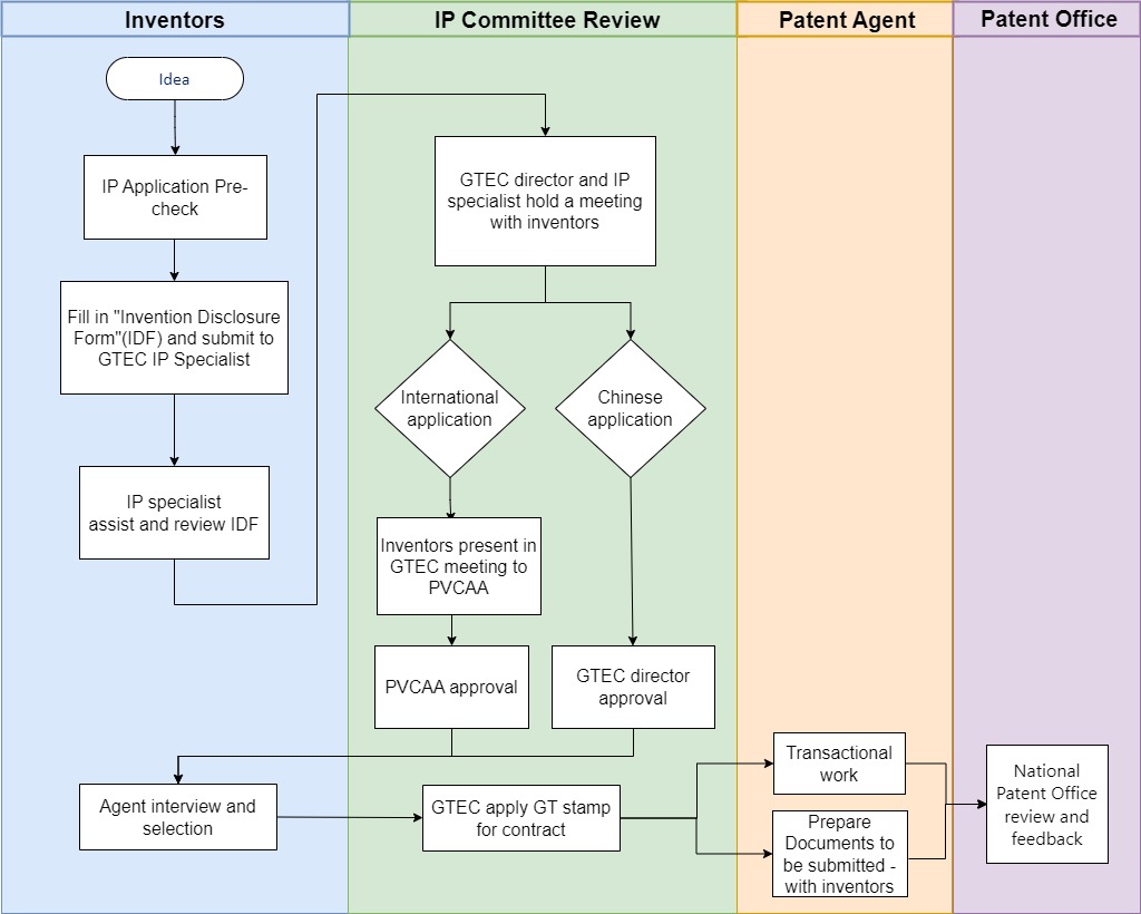
Patent Application Process

GTIIT Patent Approval and Cost Coverage Guidelines
GTIIT IP Committee Decision | Decision Clarification | Cost Responsibility |
Approve | Clear commercial potential and strong anti-copy design | GT pay the application fee and ~5 years maintenance fee |
Conditional Approval (only for PCT patent) | No clear interested commercial partner but high necessity, such as a vertical fund’s KPI commitment | PCT application fee: GT covers 50%, PI covers 50%. PCT country phase fee: will be decided again according to the 18 months’ commercialization progress. If progress is not good, country entering may not proceed. PCT maintenance fee counting from entering PCT national phase: GT pay 3-5 years. |
Reject | For patents that IP Committee not convinced and not officially approve | PI can use your own money to apply patent. However according to China Patent Law clause 6, GT still own your service invention. GT can pay 3-5 years maintenance fee. |
This revised guideline comes into effect on October 30, 2025.